由于抗生素的不合理使用,细菌耐药性急速加剧。碳青霉烯类抗生素抗性在肠杆菌科细菌中的快速播散更是成为全球面临的最严重公共卫生问题之一。耐药基因常借助质粒、插入序列、转座子、原噬菌体和基因组岛等可移动遗传元件在细菌中横向转移。这些元件序列组成了可移动基因组(mobile genome,mobilome),约占整个细菌基因组的20-30%。可移动基因组数据呈现出类别多、结构复杂、语义标识多样等异质性特点,如何解读海量的测序数据是目前细菌基因组序列分析的主要瓶颈之一,急需一系列新工具和专业数据库。

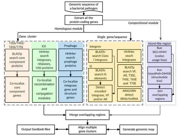
目前细菌基因组岛的识别软件主要采用了GC含量、二核苷酸分布和密码子使用等序列特征变量;VRprofile软件则提出了“功能模块为主,序列特征为辅”的新方法,获得了更高的预测精度。它在单基因和基因簇两个水平上表征了基因组岛、原噬菌体、跨膜分泌系统等长元件的核心组件,按不同种类元件设计了算法(图1)。例如,先用profile HMM查找特征蛋白同源基因,再用基因簇共定位方法来识别岛的整合和接合模块。VRprofile在线工具的输入界面支持全基因组序列或未注释contigs;输出界面可将识别结果和已知基因组岛进行比对。此外,VRprofile服务器还提供了其他3个功能互补的在线软件:细菌基因组快速注释工具CDSeasy,保守基因簇识别工具CGCfinder,COG基因集共定位工具COGviewer。
欧竑宇教授研究组长期从事微生物信息学研究,系统性地开展了细菌可移动基因组数据库构建、软件开发和实验验证工作。提出了用精细模块化来剖析基因组岛复杂数据的新方法,针对岛的四模块两位点开发和维护了多个专业数据库和软件工具。目前,该研究组正和浙江工业大学、美国密西根大学等合作伙伴一起,开发适用性更广的新版本。VRprofile等新软件的发展将为细菌耐药性传播机制的阐释提供生物信息技术支撑。该研究工作得到了国家自然科学基金和973项目的资助。